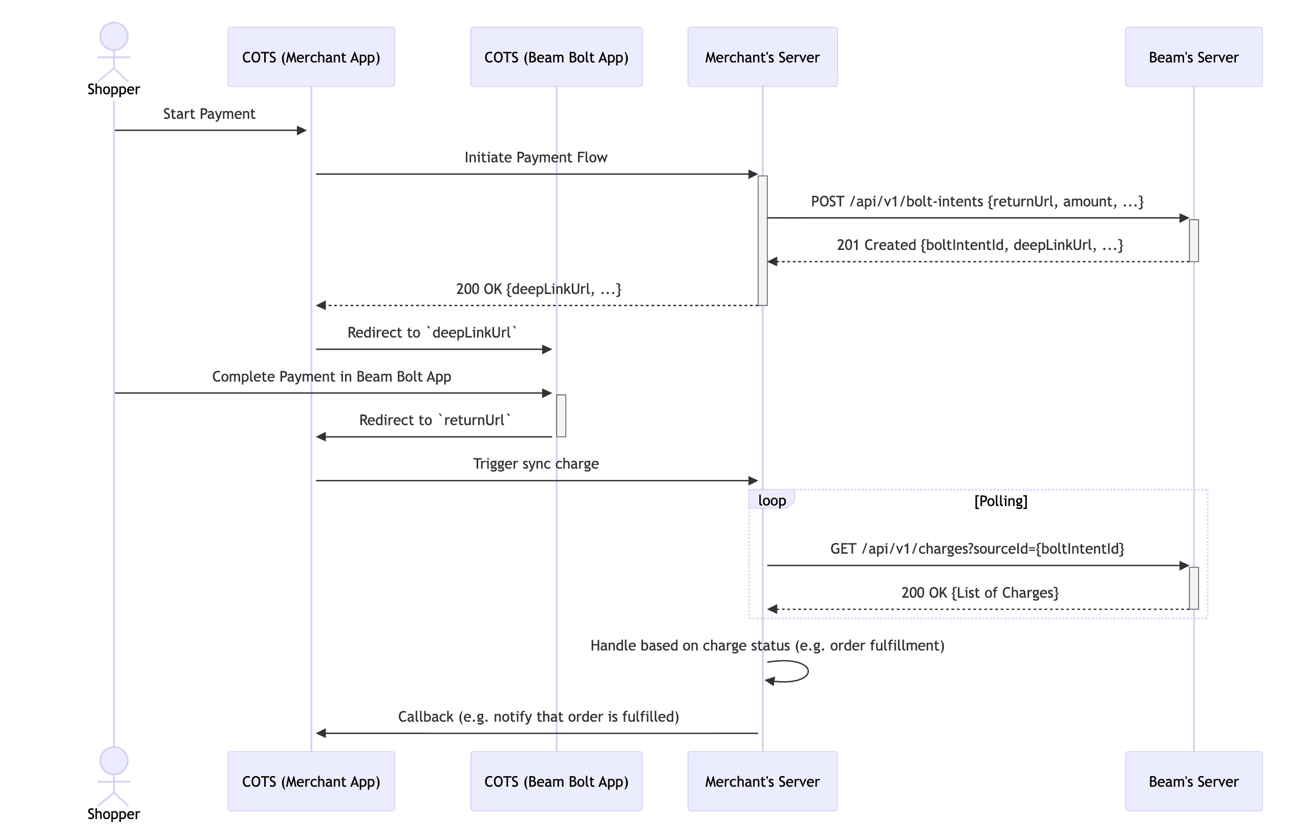
Deep Link Mode
Deep link mode allows your application to redirect to Beam Bolt on the same device via deep link to process payments seamlessly. After completing the payment journey on Beam Bolt, automatically redirect back to your application to process your orders.
Initiating payment requests
The only prerequisite is to log on to Beam Bolt app under the same merchant you intend to use with, then you are ready to forward payment requests to Beam Bolt app via Bolt Intent API.
Here’s an example flow on how to integrate Deep Link mode into your application:

Example request
Request:
POST https://api.beamcheckout.com/api/v1/bolt-intents
Content-Type: application/json
Authorization: Basic {{yourMerchantId}} {{yourApiKey}}
{
"amount": 10000,
"boltConnectionId": null,
"currency": "THB",
"expiryDurationInSec": 90,
"internalNote": "Matcha Latte Less Sweet",
"mode": {
"deepLink": {
"returnUrl": "yourapp://payment-completed/session_12345"
},
"type": "DEEP_LINK"
},
"paymentMethod": {
"paymentMethodType": "QR_PROMPT_PAY",
"qrPromptPay": {}
},
"referenceId": "ref12345"
}Response:
{
"amount": 10000,
"boltConnectionId": null,
"createdAt": "2026-02-03T15:01:33.896225+07:00",
"createdBy": "[examplemerchantid]apk_399QCOeX6yFjpVHMS4NVBvIzIvz@api.beamcheckout.com",
"currency": "THB",
"expiresAt": "string",
"id": "bolti_399QENW9gljWZrpIBS78VWEZO4q",
"internalNote": "Matcha Latte Less Sweet",
"merchant": {
"merchantId": "examplemerchantid",
"name": "Example Merchant",
"logoUrl": "https://storage.googleapis.com/beam-organisation-logos/example-img.png"
},
"mode": {
"type": "DEEP_LINK",
"deepLink": {
"deepLinkUrl": "https://beamcheckout.com/bolt/payment?boltIntentId=bolti_399QENW9gljWZrpIBS78VWEZO4q",
"returnUrl": "yourapp://payment-completed/session_12345"
}
},
"paymentMethod": {
"paymentMethodType": "QR_PROMPT_PAY",
"qrPromptPay": {}
},
"referenceId": "ref12345",
"status": "ACTIVE",
"updatedAt": "2026-02-03T15:01:33.896225+07:00",
"updatedBy": "[examplemerchantid]apk_399QCOeX6yFjpVHMS4NVBvIzIvz@api.beamcheckout.com"
}Note
mode.deepLink.deepLinkUrl in the response is the deep link URL that you can use to redirect your application to Beam
Bolt app for payment processing.
Last updated on